2025.11.14
【貸与奨学金】2年生対象 返還のてつづきについて
貸与奨学金の返還のため、口座振替(リレー口座)登録が必要です。
11月28日(金)までに口座登録の手続きをお願いいたします。
※本人口座を登録の場合は、スカラネットパーソナルから登録できます。
※スカラネットパーソナルから登録できない・エラーになる場合は、配布の「口座振替(リレー口座)加入申込書」を金融機関窓口へ提出してください。(学校への提出は不要)
登録方法は、以下にてご確認ください。
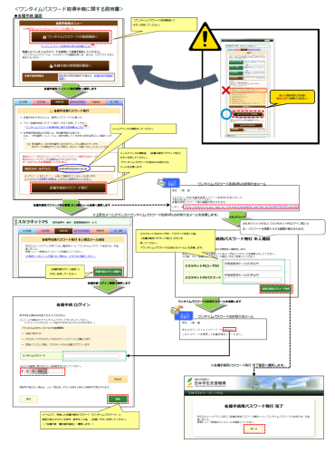
返還のてつづき方法
11月28日(金)までにネットまたは申込書のどちらか方法にて、口座振替(リレー口座)登録の手続きをお願いいたします。
スカラネットパーソナルから登録
【対象者】
奨学生名義 & スカラネットパーソナルで申込み可能な金融機関の口座の方
▼登録操作方法・操作画面(スマホ・タブレット)
ゆうちょ銀行、みずほ銀行、三井住友銀行、りそな銀行、埼玉りそな銀行、地方銀行、第二地方銀行、信用金庫、労働金庫、一部インターネット専業銀行(楽天銀行、イオン銀行、paypay銀行、セブン銀行、ソニー銀行、auじぶん銀行、住信SBIネット銀行)
スカラネットパーソナルで登録がうまくできない・エラーがでてしまった場合は、加入申込書で登録してください。
加入(登録)可能時間:午前8時~翌日午前1時
▼加入方法について(日本学生支援機構HP)
https://www.jasso.go.jp/shogakukin/henkan/houhou/furikae/kanyu.html
「口座振替(リレー口座)加入申込書」を金融機関(銀行など)の窓口に提出。
※学校への提出は不要です。控えを保管しておいてください。
※「口座振替(リレー口座)加入申込書」は、窓口前に置いてあります。
【対象者】
・保護者名義 or スカラネットパーソナルで申込みできない金融機関の口座の方
・スカラネットパーソナルで申し込みがうまくできない・エラーになる方
【スカラネットパーソナルで申込みできない金融機関】
三菱UFJ銀行、信用組合、信託銀行、農業協同組合、信用漁業協同組合連合会、漁業協同組合、外国銀行、その他一部の銀行(あおぞら銀行、SBI申請銀行など)
※詳細は、説明会にて配布する「返還のてびき」をご確認ください。
■卒業後に大学・専門学校へ編入・進学を希望する方へ
大学に編入または進学を希望する方も、リレー口座の加入(返還手続き)は必要です。
大学に編入や進学をした場合は、在学中は在学猶予が適用になります。
在学猶予を希望する場合は、4月の入学以降に進学先に確認をして、在学猶予の手続きをしてください。
※本校での手続きはありません。
■返還を始める皆さまへ(説明動画)
返還を始めるにあたって、返還の重要性や手続きと流れ、返還開始後の手続き、救済制度、延滞した場合の措置などについて、動画で説明しています。
重要な内容になりますので、必ずご確認ください。
https://www.jasso.go.jp/shogakukin/henkan/houhou/flow/index.html
■返還確認票(説明会で配布)の変更手続きについて
住所・電話番号・勤務先以外の返還確認票の印字されている内容から変更する場合は、
11月28日(金)までに変更届を事務局窓口に提出してください。
変更手続き方法については、こちらをご確認ください。
■貸与終了後の各種手続きについて
卒業後の各種変更等の届出・願出
返還中の住所や返還口座等の変更の届出や、返還が困難になった場合の手続きについて
https://www.jasso.go.jp/shogakukin/henkan/todokede/index.html
繰上返還について
繰り上げ返還について
https://www.jasso.go.jp/shogakukin/henkan/houhou/kuriage/manki_kuriagerei.html
返還に関する各種制度
救済制度や返還方式の変更について



